|
<< Click to Display Table of Contents >> Navigation: Suppliers > Purchasing > Enhanced PO Certification |
NOTE: This functionality is not switched on by default, and needs to be activated by Progress Plus. Please contact them for more information, or to have this activated for use.
Although Progress Plus has an option on the purchase order to indicate whether items purchased from suppliers require a Certificate of Conformity (CERT option on order line), this can be insufficient for some users, who may require multiple documents, certificates, etc. from suppliers for the goods being purchased. These documents may also be required in advance of the goods arriving for review/approval.
As a result, Progress Plus has enhanced purchase order certification functionality which allows the user to set up multiple certificates against order lines, and have the ability to mark them as received. This functionality will also warn users if they attempt to receipt a purchase order line and associated certificates, documents, etc. have not been marked as received.
Once this functionality has been switched on, and before the user can start to use it, the user will need to set up their list of certificates for use against the purchase orders. This list, like most lists in Progress, is set up in the List Maintenance section of the system, under the Certificates category. This list will be used to assign the document and certification requirements of the purchase order lines, so should include all possible requirements.

The user can add certificates, documents, etc. to the list using the blank row at the top of the grid, repeating this process until all are listed.

Once complete, the user can click ACCEPT to save the list. Additional certificates and documents can be added at a later date as they become required, with an option to also mark them as obsolete when they are no longer required for use.
Once the certificates, documents, etc. have been set up, the user can now set the requirements on their purchase orders. An additional tab will be displayed on purchase orders, named Certificates. This is where the certificates are setup and, subsequently, marked as received from the supplier.

The user will still create the order as they usually would (i.e. via PO Shortage screen, raise manually, etc.) so the items required are listed on the order. Once the order has been created, the user can then add the certification requirements to the line items via the Certificates tab. Initially, the items will be listed with no certification requirements as shown below.

The user can add certification requirements to individual order lines, or to all lines using the SELECT option to indicate the order lines the certification is to be added to.
The user can add certification requirements to the order lines by selecting the certificate required from the drop-down list, and then ticking the SELECT option against the order lines that require it. The user can select individual order lines, or click the column header to select them all.

(Selecting the certification required)

(Selecting individual order lines)

(Selecting all order lines)
Once the order lines have been selected, the user can click the ADD CERTIFICATE option to add the certificate requirement to all the selected order lines. This will update the grid with the selected certificate against the selected order lines.

The user can repeat this process for all additional certificates required by the order lines.


Once the user has added all the required certificates, they can click the ACCEPT option to save the requirements.
The user can remove certificates from order lines in much the same way as they add them, selecting the certificate to be removed from the drop down list and selecting the order lines its to be removed from. Once selected, clicking the the REMOVE CERTIFICATE option will remove the certification requirement from the selected order lines.

(Selecting the certificate to be removed, and the line(s) its to be removed from)

(Clicking REMOVE CERTIFICATE to remove the certificate from the selected lines)
Once all changes have been made, the user can click ACCEPT to save the changes to the purchase order.
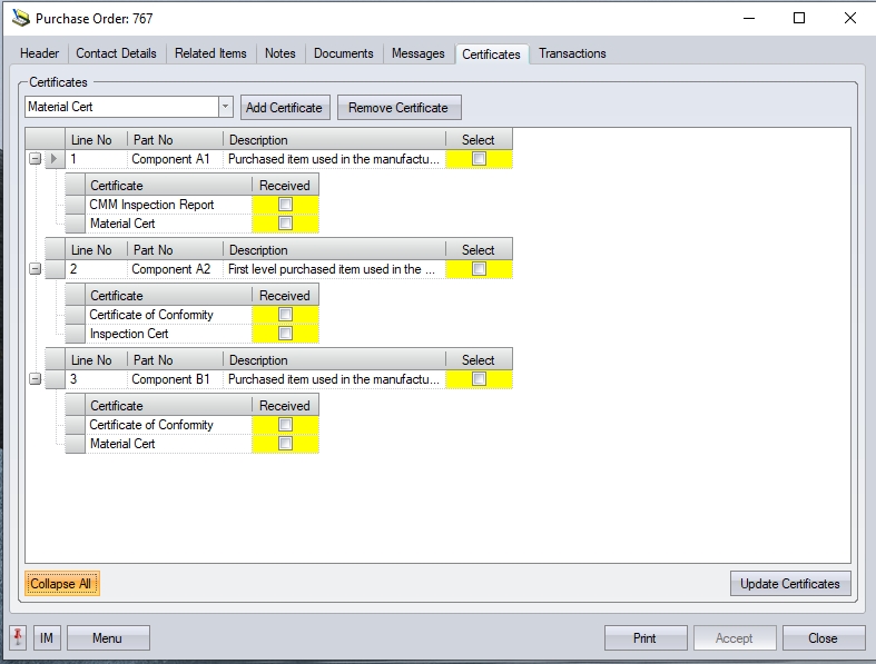
Once certificates have been received from the supplier, the user can update the order lines to indicate this via the Certificates tab on the purchase order. NOTE: This is the only place in the system this can be done.

To update the order lines, the user must mark the certs as "received" by ticking the RECEIVED option against each certificate on each order line. The user can use the click on the order line to expand the list of required certificates, or click the EXPAND ALL option to see all certificates across all order lines. This will display the RECEIVED option against them.

(Expanding the certificate requirements of an individual order line)

(Expanding the certificate requirements of all order lines using the EXPAND ALL option)
The user can now mark the relevant certificates as required. The user can mark individual items as RECEIVED, or click the RECEIVED column header to tick all the listed certificates.

(Marking individual certificates as RECEIVED)

(Marking all certificates as RECEIVED)
Once the user has updated the required certificates, clicking the UPDATE CERTIFICATES will update all the selected certificates as received.
The process of receipting the purchase orders is the same, however, the system will highlight to the user whether the expected certificates have been marked as "received". If the user is receipting a purchase order line which has not had the certificates marked as RECEIVED then the user will be informed of such via the message below.

This warning is not a hard stop, and will allow the user to proceed with the receipt of the goods, however, if the certificates MUST be received before the goods can be booked into stock, then the user should contact the purchasing department/buyer to highlight this.